页面布局设置
功能说明
页面布局设置,支持用户对在线文档界面进行自定义,包括:添加导航功能,添加文档底部banner,添加登录注册按钮等便捷入口。
注意
后续还将支持更多组件,如左侧目录功能区组件、右侧目录功能区组件、右下角浮动区组件

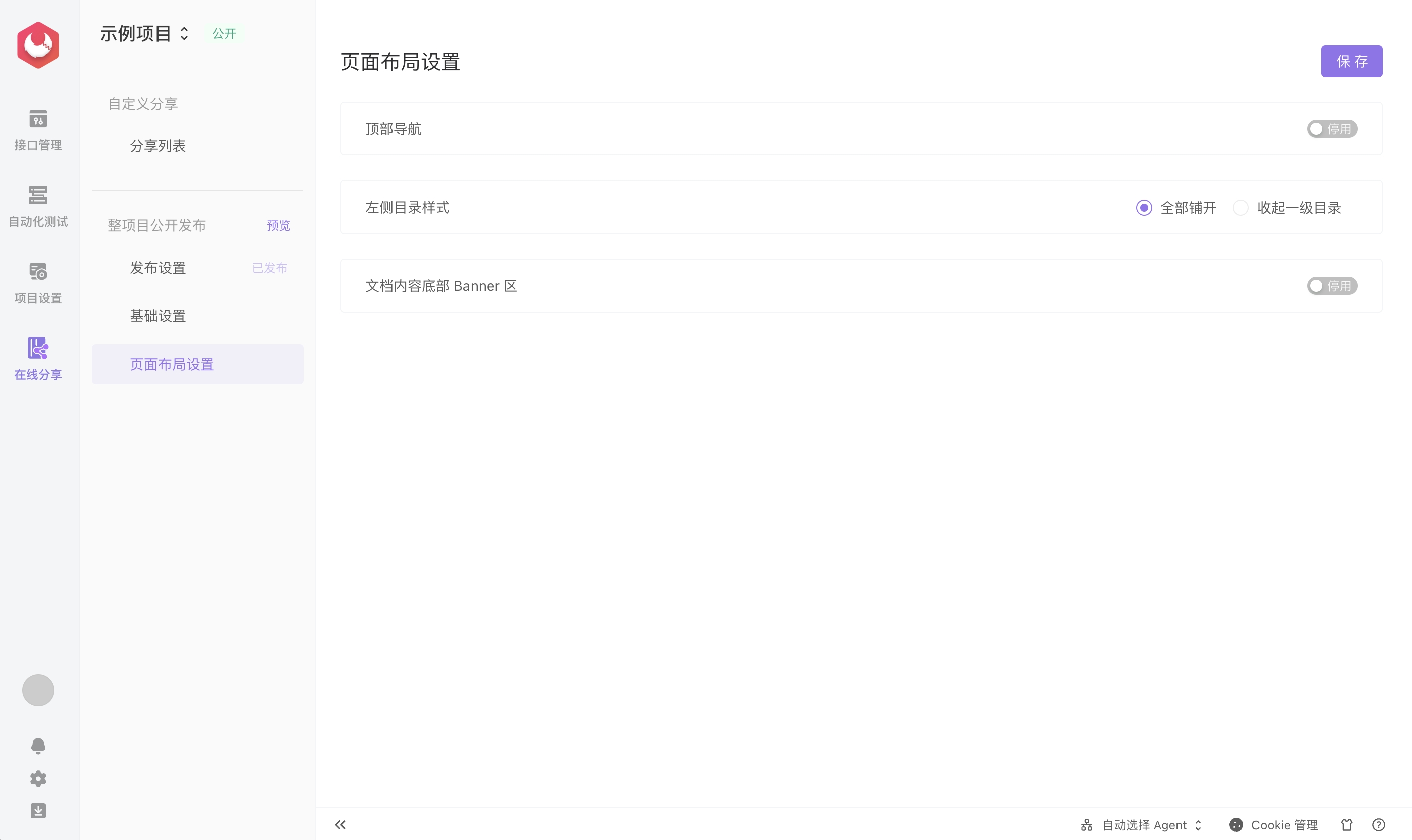
模块
目前有三个模块,支持在模块中添加各种组件。分别是:顶部导航、左侧目录样式、文档内容底部Banner区

一、顶部导航模块
1、顶部导航菜单组件
提供自定义导航菜单编辑,支持三种类型导航:
- 指定接口分组:支持选择所有接口或者某一接口分组
- 自定义链接:支持自定义文字链接
- 多级菜单:支持定义二级菜单

2.按钮组件
顶部导航右侧功能区,目前支持添加按钮组件,后续将支持:icon组件、文字组件、搜索框组件、亮暗模式切换组件

二、左侧目录样式模块
顶部导航模块和左侧目录样式模块,不可同时启用,在启用了顶部导航模块,左侧目录样式会直接失效。如果要使用左侧目录样式模块,则需要关闭顶部导航模块。

全部铺开效果:

收起一级目录效果:

三、文档内容底部Banner区
目前支持图片广告组件,可以在文档内容底部添加图片,帮助业务推广等
